【注意】 このドキュメントは、W3CのData Catalog Vocabulary (DCAT) W3C Recommendation 16 January 2014の和訳です。
このドキュメントの正式版はW3Cのサイト上にある英語版であり、このドキュメントには翻訳に起因する誤りがありえます。誤訳、誤植などのご指摘は、訳者までお願い致します。
First Update: 2014年1月25日
公開後に発見されたこのドキュメントの課題のリストである、このドキュメントに対する正誤表を参照してください。
このドキュメントは、規範以外の形式でも入手できます: 前バージョンとの差分
この仕様の英語版が唯一の規範のバージョンです。非規範の翻訳版も入手可能かもしれません。
Copyright © 2012-2014 W3C® (MIT, ERCIM, Keio, Beihang), All Rights Reserved. W3C liability, trademark and document use rules apply.
DCATは、ウェブ上で公開されたデータ・カタログ間の相互運用性の促進を目的とするRDFの語彙です。このドキュメントでは、その利用のために、スキーマを定義し、例を提供します。
データ・カタログ内のデータセットを記述するためにDCATを用いると、公開者が、発見可能性を増加させ、アプリケーションが複数のカタログのメタデータを容易に利用できるようになります。さらに、カタログの分散公開を可能にし、複数のサイトにまたがるデータセットの統合検索を促進します。集約されたDCATメタデータは、ディジタル保存を促進するためのマニフェスト・ファイルとして使用できます。
この項は、このドキュメントの公開時のステータスについて記述しています。他のドキュメントがこのドキュメントに取って代わることがありえます。現行のW3Cの刊行物およびこの技術報告の最新の改訂版のリストは、http://www.w3.org/TR/のW3C技術報告インデックスにあります。
このドキュメントは、W3Cメンバー、ソフトウェア開発者、他のW3Cグループ、および他の利害関係者によりレビューされ、W3C勧告として管理者の協賛を得ました。これは確定済みドキュメントであり、参考資料として用いたり、別のドキュメントで引用することができます。勧告の作成におけるW3C の役割は、仕様に注意を引き付け、広範囲な開発を促進することです。これによってウェブの機能性および相互運用性が増強されます。
元のDCAT語彙はDERIで開発され、eGov Interest Groupによって精緻化され、その後、Government Linked Data (GLD)よって最終的に標準化されました。
foaf:homepageやdct:titleなどの、適切な意味を持つ安定した用語がある場合には、DCATは、既存の語彙の用語を利用します。ここでは便宜上、これらの用語の非形式的な略式の定義を記載していますが、完全な定義は、提示している正式な参考文献で入手できます。それらの参考文献の定義に変更があれば、この仕様で示している要約よりも優先します。DCAT(第3項)に対する適合性は、DCAT名前空間自身の用語のみの利用に関するものであり、したがって、外部定義に変更があったとしても、DCATの実装の適合性に影響しないだろうということに注意してください。
このドキュメントは、Government Linked Data Working Groupによって勧告として発表されました。このドキュメントに関してコメントを行いたい場合には、public-gld-comments@w3.org(購読、アーカイブ)にお送りください。どのようなコメントでも歓迎します。
ワーキンググループの実装報告書を参照してください。
このドキュメントは、2004年2月5日のW3C特許方針の下で活動しているグループによって作成されました。W3Cは、このグループの成果物に関連するあらゆる特許の開示の公開リストを維持し、このページには特許の開示に関する指示も含まれています。不可欠な請求権(Essential Claim(s))を含んでいると思われる特許に関して実際に知っている人は、W3C特許方針の6項に従って情報を開示しなければなりません。
この項は非規範的です。
データは、XMLやRDFのスプレッドシートから様々な専用の形式まで、多くの形式でありえます。DCATは、カタログに記述されているデータセットの形式について推測を行いません。ほかに、形式固有のより詳細な情報を提供するために、補足的な語彙をDCATと一緒に用いることもできます。例えば、データセットがRDF形式であれば、DCATが記述されたそのデータセットに関する様々な統計を示すために、VoID語彙[void]のプロパティーを使用できます。
このドキュメントでは、DCATで表現されているデータを展開する特定の方法を規定していません。DCATは、SPARQLエンドポイントでアクセス可能なRDF、RDFaとしてHTMLページに組み込まれたもの、RDF/XMLやTurtleなどでシリアライズ化したものを含む、多くのコンテキストに適用可能です。このドキュメントの例では、単にTurtleが読みやすいという理由で、Turtleを用いています。
DCATの名前空間はhttp://www.w3.org/ns/dcat#です。しかし、DCATが他の語彙の用語(特にダブリン・コア)を広く利用することに注意が必要です。DCAT自体は、独自のクラスとプロパティーの最小の集合を定義しています。このドキュメントで用いるすべての名前空間と接頭辞を次の表で示します。
| 接頭辞 | 名前空間 |
|---|---|
| dcat | http://www.w3.org/ns/dcat# |
| dct | http://purl.org/dc/terms/ |
| dctype | http://purl.org/dc/dcmitype/ |
| foaf | http://xmlns.com/foaf/0.1/ |
| rdf | http://www.w3.org/1999/02/22-rdf-syntax-ns# |
| rdfs | http://www.w3.org/2000/01/rdf-schema# |
| skos | http://www.w3.org/2004/02/skos/core# |
| vcard | http://www.w3.org/2006/vcard/ns# |
| xsd | http://www.w3.org/2001/XMLSchema# |
非規範的と記している項と同じく、この仕様のすべての作成ガイドライン、図、例、注は、非規範的です。この仕様のその他の部分はすべて規範的です。
この仕様の「しなければならない(MUST)」、「してはならない(MUST NOT)」、「必須である/要求される(REQUIRED)」、「すべきである/する必要がある(SHOULD)」、「すべきでない/する必要がない(SHOULD NOT)」、「推奨される(RECOMMENDED)」、「することができる/してもよい(MAY)」、「選択できる/任意である(OPTIONAL)」というキーワードは、[RFC2119]で記述されているように解釈されるべきです。
データ・カタログは、次の場合にDCATに準拠しています。この項は非規範的です。
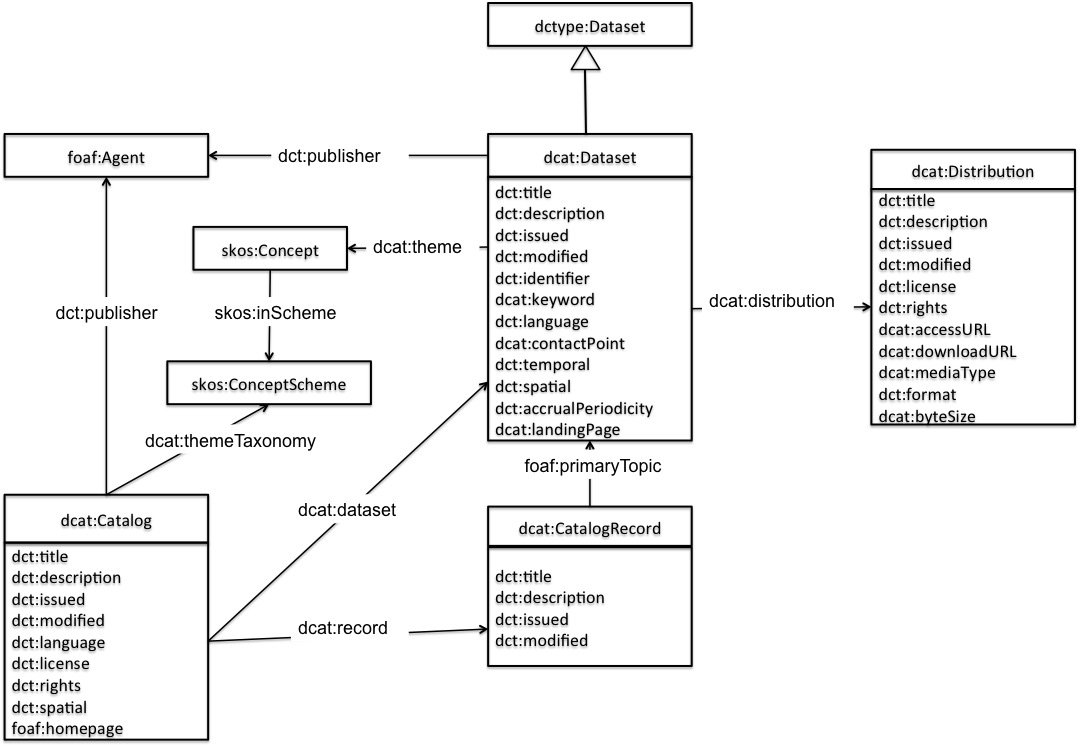
DCATは、Data.govやdata.gov.ukなどの政府のデータ・カタログを表すために適したRDF語彙です。DCATは、次の3つの主なクラスを定義します。
dcat:Catalogはカタログを表します。dcat:Datasetはカタログ内のデータセットを表します。dcat:Distributionは、例えば、そのデータを提供してくれるダウンロード可能なファイル、RSSフィードやウェブ・サービスなどのアクセス可能なデータセットの形式を表します。DCATのデータセットが、「1つのエージェントによって公開またはキュレートされ、1つ以上の形式でアクセスまたはダウンロードできるデータの集合」と定義されていることに注意してください。データセットは、必ずしもダウンロード可能なファイルとして利用可能である必要はありません。例えば、APIで利用できるデータセットをdcat:Datasetのインスタンスと定義することができ、そのAPIをdcat:Distributionのインスタンスと定義することができます。DCAT自体はAPIの記述に固有のプロパティーを定義しません。これらは、このバージョンの語彙の範囲外とみなしています。しかし、これはDCAT語彙のプロファイルとして定義することができます。
DCATの別の重要なクラスは、カタログにデータセット・エントリーを記述するdcat:CatalogRecordです。dcat:Datasetはデータセット自体を表しますが、dcat:CatalogRecordはカタログ内のデータセットを記述したレコードを表すことに注意してください。CatalogRecordの使用は、オプションと見なされています。これは、カタログ内のデータセット・エントリーに関する来歴情報を得るために用います。この区別が必要でなければ、CatalogRecordは無視しても問題ありません。

このドキュメントRDFの例は、すべてTurtle構文[turtle]で記述しています。
この例では、政府のカタログとそのデータセットを表すために、どのようにDCATが用いられるかの概要を提供します。
最初に、カタログの記述は次のとおりです。
:catalog
a dcat:Catalog ;
dct:title "Imaginary Catalog" ;
rdfs:label "Imaginary Catalog" ;
foaf:homepage <http://example.org/catalog> ;
dct:publisher :transparency-office ;
dct:language <http://id.loc.gov/vocabulary/iso639-1/en> ;
dcat:dataset :dataset-001 , :dataset-002 , :dataset-003 ;
.
カタログの公開者は、:transparency-officeという相対URIを持っています。さらなる公開者の記述は、次の例のように提供できます。
:transparency-office
a foaf:Organization ;
rdfs:label "Transparency Office" ;
.
カタログは、そのデータセットのそれぞれを、dcat:datasetプロパティーで列挙します。上記の例では、データセットの例を:dataset-001という相対URIで記述しました。DCATを用いた記述は、次のようになりえます。
:dataset-001
a dcat:Dataset ;
dct:title "Imaginary dataset" ;
dcat:keyword "accountability","transparency" ,"payments" ;
dct:issued "2011-12-05"^^xsd:date ;
dct:modified "2011-12-05"^^xsd:date ;
dcat:contactPoint <http://example.org/transparency-office/contact> ;
dct:temporal <http://reference.data.gov.uk/id/quarter/2006-Q1> ;
dct:spatial <http://www.geonames.org/6695072> ;
dct:publisher :finance-ministry ;
dct:language <http://id.loc.gov/vocabulary/iso639-1/en> ;
dct:accrualPeriodicity <http://purl.org/linked-data/sdmx/2009/code#freq-W> ;
dcat:distribution :dataset-001-csv ;
.
上記の例では、更新頻度を表現するために、W3C Data Cube Vocabularyの取り組みの一部として開発されたコンテンツ指向ガイドライン(Content-Oriented Guidelines)のインスタンスを用いることにしました。さらに、GeonamesのURIとdata.gov.ukのIntervalデータセットをそれぞれ用いて、データセットの例の空間・時間の範囲を記述することにしました。データセットに関するコメントやフィードバックを送信できる場合には、窓口も提供されます。メール・アドレスや電話番号などの窓口に関する詳細は、VCard [vcard-rdf]を用いて提供できます。
データセット配信である:dataset-001-csvは、5KbのCSVファイルとしてダウンロードできます。この情報は、dcat:Distributionという型のRDF資源で表されます。
:dataset-001-csv
a dcat:Distribution ;
dcat:downloadURL <http://www.example.org/files/001.csv> ;
dct:title "CSV distribution of imaginary dataset 001" ;
dcat:mediaType "text/csv" ;
dcat:byteSize "5120"^^xsd:decimal ;
.
カタログは、:themesという相対URIで表される定義域により、そのデータセットを分類します。次のように、SKOSを用いて、使用する定義域を記述できます。
:catalog dcat:themeTaxonomy :themes .
:themes
a skos:ConceptScheme ;
skos:prefLabel "A set of domains to classify documents" ;
.
:dataset-001 dcat:theme :accountability .
このデータセットが、:accountabilityという相対URIで表される定義域に基づいて分類されていることに注意してください。カタログの定義域を記述するために用いた:themesというURIで識別される概念スキームの一部として概念を定義することをお勧めします。下記は、SKOS記述の例です。
:accountability
a skos:Concept ;
skos:inScheme :themes ;
skos:prefLabel "Accountability" ;
.
カタログの公開者がそのレコード(つまり、データセットを記述したメタデータが含まれるレコード)を記述したメタデータを維持することにした場合には、dcat:CatalogRecordを使用できます。例えば、:dataset-001は2011-12-05に発表されましたが、Imaginary Catalogに関するその記述は、2011-12-11に追加されました。これは、次のように、DCATで表すことができます。
:catalog dcat:record :record-001 .
:record-001
a dcat:CatalogRecord ;
foaf:primaryTopic :dataset-001 ;
dct:issued "2011-12-11"^^xsd:date ;
.
:dataset-002はCSVファイルで利用できます。しかし、:dataset-002は、データにアクセスする前に、ユーザがいくつかのリンクをクリックし、情報を提供し、いくつかのボックスにチェックを入れる必要があるウェブページでのみ入手できます。
:dataset-002
a dcat:Dataset ;
dcat:landingPage <http://example.org/dataset-002.html> ;
dcat:distribution :dataset-002-csv ;
.
:dataset-002-csv
a dcat:Distribution ;
dcat:accessURL <http://example.org/dataset-002.html> ;
dcat:mediaType "text/csv" ;
.
dcat:landingPageの使用およびdcat:Distributionインスタンスの定義に注意してください。
一方、:dataset-003は、あるランディング・ページで入手できるだけでなく、既知のURLからダウンロードすることもできます。
:dataset-003
a dcat:Dataset ;
dcat:landingPage <http://example.org/dataset-003.html> ;
dcat:distribution :dataset-003-csv ;
.
:dataset-003-csv
a dcat:Distribution ;
dcat:downloadURL <http://example.org/dataset-003.csv> .
dcat:mediaType "text/csv" ;
.
ダウンロードできる配信を備えたdcat:downloadURLを用いており、ランディング・ページによる別の配信を、dcat:Distributionというインスタンスとして別途定義する必要がないことに注意してください。
dcat名前空間にない用語の定義(定義域と値域を含む)は、ここでは便宜上提供しているだけであり、規範的であると考えてはなりません。これらの用語の正式な定義は、対応する仕様にあります[DC11]、[FOAF]、[RDF-SCHEMA]、[SKOS-REFERENCE]、[xmlschema-2]および[vcard-rdf]。
このクラスでの使用には、catalog record、dataset、description、homepage、language、license、publisher、release date、rights、spatial、themes、title、update dateのプロパティーをお勧めします。
| RDFクラス: | dcat:Catalog |
|---|---|
| 定義: | データ・カタログは、データセットに関するキュレートされたメタデータの集合です。 |
| 使用上の注意: | 通常、ウェブ・ベースのデータ・カタログは、このクラスの1つのインスタンスとして表されます。 |
| 参照: | Catalog record、Dataset |
| RDFプロパティー: | dct:title |
|---|---|
| 定義: | カタログに与えられた名前。 |
| 値域: | rdfs:Literal |
| RDFプロパティー: | dct:description |
|---|---|
| 定義: | 自由形式のテキストによるカタログの説明。 |
| 値域: | rdfs:Literal |
| RDFプロパティー: | dct:issued |
|---|---|
| 定義: | カタログの正式な発行(公開など)の日付。 |
| 値域: | 関連するISO 8601の日付と時間に準拠した文字列を用いてコード化され、適切なXMLスキーマ・データ型[xmlschema-2]を用いて型付けされたrdfs:Literal。 |
| 参照: | dataset release date、catalog record listing dateおよびdistribution release date |
| RDFプロパティー: | dct:modified |
|---|---|
| 定義: | カタログが変更、更新、修正された最も最近の日付。 |
| 値域: | 関連するISO 8601の日付と時間に準拠した文字列を用いてコード化され、適切なXMLスキーマ・データ型[xmlschema-2]を用いて型付けされたrdfs:Literal。 |
| 参照: | dataset modification date、catalog record modification dateおよびdistribution modification date |
| RDFプロパティー: | dct:language |
|---|---|
| 定義: | カタログの言語。これは、カタログ内のデータセットのタイトル、内容記述などを記述したテキスト形式のメタデータで用いられる言語を指します。 |
| 値域: |
dct:LinguisticSystem 米国議会図書館(Library of Congress)が定義している資源(1、2)を用いるべきです(SHOULD)。 言語にISO 639-1(2文字)コードが定義されていれば、その対応するIRIを用いるべきで(SHOULD)、ISO 639-1コードが定義されていなければ、ISO 639-2(3文字)コードに対応するIRIを用いるべきです(SHOULD)。 |
| 使用上の注意: | 複数の値を使用できます。公開者は、データセット・レベルの言語を記述することも選択するかもしれません(dataset languageを参照)。 |
| RDFプロパティー: | foaf:homepage |
|---|---|
| 定義: | カタログのホームページ。 |
| 値域: | foaf:Document |
| 使用上の注意: | foaf:homepageは、それが一意であり、正確にカタログを識別すべきであることを意味する、逆関数型プロパティー(IFP;inverse functional property)です。これにより、様々なURIが用いられている場合に、カタログの様々な記述を統合(smushing)できます。 |
| RDFプロパティー: | dct:publisher |
|---|---|
| 定義: | カタログをオンラインにすることに責任を持つインスタンス。 |
| 使用上の注意: | このプロパティーの値には、foaf:Agentという型の資源が推奨されます。 |
| 参照: | クラス: Organization/Person |
| RDFプロパティー: | dct:spatial |
|---|---|
| 定義: | カタログがカバーする地理的領域。 |
| 値域: | dct:Location |
| RDFプロパティー: | dcat:themeTaxonomy |
|---|---|
| 定義: | カタログのデータセットを分類するために用いられる知識組織化体系(KOS;knowledge organization system)。 |
| 定義域: | dcat:Catalog |
| 値域: | skos:ConceptScheme |
| RDFプロパティー: | dct:license |
|---|---|
| 定義: | これは、catalogが利用可能であり、データセットではないライセンス・ドキュメントにリンクします。カタログのライセンスがそのデータセットと配信のすべてに当てはまっても、個々の配信でされるべきです。 |
| 値域: | dct:LicenseDocument |
| 参照: | catalog rights、distribution license |
| RDFプロパティー: | dct:rights |
|---|---|
| 定義: | これは、catalogが使用/再使用でき、データセットではない権利を記述します。これらの権利がカタログ・データセットと配信のすべてに当てはまっても、個々の配信で複製されるべきです。 |
| 値域: | dct:RightsStatement |
| 参照: | catalog license、distribution rights |
| RDFプロパティー: | dcat:dataset |
|---|---|
| 定義: | カタログの一部であるデータセット。 |
| ~のサブプロパティー: | dct:hasPart |
| 定義域: | dcat:Catalog |
| 値域: | dcat:Dataset |
| RDFプロパティー: | dcat:record |
|---|---|
| 定義: | カタログの一部であるカタログ・レコード。 |
| 定義域: | dcat:Catalog |
| 値域: | dcat:CatalogRecord |
このクラスでの使用には、description、listing date、primary topic、title、update dateのプロパティーをお勧めします。
| RDFクラス: | dcat:CatalogRecord |
|---|---|
| 定義: | 1つのデータセットを記述したデータ・カタログ内のレコード。 |
| 使用上の注意 | このクラスはオプションで、すべてのカタログがそれを用いるとは限りません。これは、データセットに関するメタデータとカタログ内のデータセットのエントリーに関するメタデータとで区別が行われるカタログのために存在しています。例えば、データセットの公開日プロパティーは、公開機関が情報を最初に利用可能とした日付を示しますが、カタログ・レコードの公開日は、データセットがカタログに追加された日付です。両方の日付が異っていたり、後者だけが分かっている場合は、カタログ・レコードに対してのみ公開日を指定すべきです。W3CのPROVオントロジー[prov-o]を用いれば、データセットに対する特定の変更に関連するプロセスやエージェントの詳細などの、さらに詳しい来歴情報の記述が可能となることに注意してください。 |
| 参照 | Dataset |
カタログが、名前付きグラフを有するRDFデータセットとして表されていれば([sparql11-query]で定義されているように)、個々のデータセット(dcat:Dataset、dcat:CatalogRecordおよび、そのdcat:Distributionsのうちのいずれかを記述したすべてのRDFトリプルから成る)の記述を別の名前付きグラフに置くのが適切です。そのグラフの名前は、カタログ・レコードのIRIであるべきです。
| RDFプロパティー: | dct:title |
|---|---|
| 定義: | レコードに与えられた名前。 |
| 値域: | rdfs:Literal |
| RDFプロパティー: | dct:description |
|---|---|
| 定義: | 自由形式のテキストによるレコードの説明。 |
| 値域: | rdfs:Literal |
| RDFプロパティー: | dct:issued |
|---|---|
| 定義: | カタログ内の対応するデータセットを記載した日付。 |
| 値域: | 関連するISO 8601の日付と時間に準拠した文字列を用いてコード化され、適切なXMLスキーマ・データ型[xmlschema-2]を用いて型付けされたrdfs:Literal。 |
| 使用上の注意: | これは、データセット自体の公開日ではなく、カタログ内のデータセットを記載した日付を示します。 |
| 参照: | dataset release date |
| RDFプロパティー: | dct:modified |
|---|---|
| 定義: | カタログ・エントリーが変更、更新、修正された最も最近の日付。 |
| 値域: | 関連するISO 8601の日付と時間に準拠した文字列を用いてコード化され、適切なXMLスキーマ・データ型[xmlschema-2]を用いて型付けされたrdfs:Literal。 |
| 使用上の注意: | これは、カタログ・エントリーの最後の変更日、つまり、データセット自体の日付ではなく、データセットのカタログのメタデータ記述を示します。 |
| 参照: | dataset modification date |
| RDFプロパティー: | foaf:primaryTopic |
|---|---|
| 定義: | カタログ・レコードを、レコード内に記述されているdcat:Dataset資源にリンクさせます。 |
| 使用上の注意: | foaf:primaryTopicプロパティーは関数型です。各カタログ・レコードには、高々1つの主要なトピックがありえる、つまり、1つのデータセットを記述します。 |
このクラスでの使用には、contact point、description、distribution、frequency、identifier、keyword、landing page、language、publisher、release date、spatial coverage、temporal coverage、theme、title、update dateのプロパティーをお勧めします。
| RDFクラス: | dcat:Dataset |
|---|---|
| 定義: | 1つのエージェントによって公開またはキュレートされ、1つ以上の形式でアクセスまたはダウンロードできるデータの集合。 |
| ~のサブプロパティー: | dctype:Dataset |
| 使用上の注意: | このクラスは、データセットの公開者が公開する実際のデータセットを表します。カタログ内の実際のデータセットとそのエントリーとの区別が必要な場合(修正日と維持者などのメタデータが異なるかもしれないので)は、後者にcatalog recordというクラスを使用できます。 |
| 参照: | Catalog record |
| RDFプロパティー: | dct:title |
|---|---|
| 定義: | データセットに与えられた名前。 |
| 値域: | rdfs:Literal |
| RDFプロパティー: | dct:description |
|---|---|
| 定義: | 自由形式のテキストによるデータセットの説明。 |
| 値域: | rdfs:Literal |
| RDFプロパティー: | dct:issued |
|---|---|
| 定義: | データセットの正式な発行(公開など)の日付。 |
| 値域: | 関連するISO 8601の日付と時間に準拠した文字列を用いてコード化され、適切なXMLスキーマ・データ型[xmlschema-2]を用いて型付けされたrdfs:Literal。 |
| 使用上の注意: | このプロパティーは、判明している最初の発行日を用いて設定すべきです。 |
| RDFプロパティー: | dct:modified |
|---|---|
| 定義: | データセットが変更、更新、修正された最も最近の日付。 |
| 値域: | 関連するISO 8601の日付と時間に準拠した文字列を用いてコード化され、適切なXMLスキーマ・データ型[xmlschema-2]を用いて型付けされたrdfs:Literal。 |
| 使用上の注意: | このプロパティーの値は、カタログ・レコードに対する変更ではなく、実際のデータセットに対する変更を示します。値が存在しない場合は、最初に公開された後にデータセットが変更されていないか、最後の修正日が不明か、データセットが常に更新されることを示す可能性があります。 |
| 参照: | frequency |
| RDFプロパティー: | dct:language |
|---|---|
| 定義: | データセットの言語。 |
| 値域: | dct:LinguisticSystem 米国議会図書館(Library of Congress)が定義している資源(1、2)を用いるべきです(SHOULD)。 言語にISO 639-1(2文字)コードが定義されていれば、その対応するIRIを用いるべきで(SHOULD)、ISO 639-1コードが定義されていなければ、ISO 639-2(3文字)コードに対応するIRIを用いるべきです(SHOULD)。 |
| 使用上の注意: |
|
| RDFプロパティー: | dct:publisher |
|---|---|
| 定義: | データセットを利用可能にすることに責任を持つ実体。 |
| 使用上の注意: | このプロパティーの値には、foaf:Agentという型の資源が推奨されます。 |
| 参照: | クラス: Organization/Person |
| RDFプロパティー: | dct:accrualPeriodicity |
|---|---|
| 定義: | データセットが公開される頻度。 |
| 値域: | dct:Frequency(何かが循環するレート) |
| RDFプロパティー: | dct:identifier |
|---|---|
| 定義: | データセットの一意の識別子。 |
| 値域: | rdfs:Literal |
| 使用上の注意: | 識別子は、データセットのURIの一部として用いられるかもしれませんが、それでもなお、明示的にそれを表すことは有用です。 |
| RDFプロパティー: | dct:spatial |
|---|---|
| 定義: | データセットの空間的な範囲。 |
| 値域: | dct:Location(空間的な領域または名前で指定された場所) |
| RDFプロパティー: | dct:temporal |
|---|---|
| 定義: | データセットがカバーする時間的な期間。 |
| 値域: | dct:PeriodOfTime(その開始日と終了日で指定または定義される時間の間隔) |
| RDFプロパティー: | dcat:theme |
|---|---|
| 定義: | データセットの主要カテゴリー。データセットは複数のテーマを持つことができます。 |
| ~のサブプロパティー: | dct:subject |
| 定義域: | dcat:Dataset |
| 値域: | skos:Concept |
| 使用上の注意: | データセットを分類するために用いられるskos:Conceptの集合は、カタログのすべてのカテゴリーとそれらの関係を記述しているskos:ConceptSchemeで組織化されます。 |
| 参照: | catalog themes taxonomy |
| RDFプロパティー: | dcat:keyword |
|---|---|
| 定義: | データセットを記述しているキーワードまたはタグ。 |
| 定義域: | dcat:Dataset |
| 値域: | rdfs:Literal |
| RDFプロパティー: | dcat:contactPoint |
|---|---|
| 定義: | データセットを、VCard[vcard-rdf]を用いて提供されている適切な連絡先情報にリンクします。 |
| 定義域: | dcat:Dataset |
| 値域: | vcard:Kind |
| RDFプロパティー: | dcat:distribution |
|---|---|
| 定義: | データセットを、その利用可能な配信に接続します。 |
| 定義域: | dcat:Dataset |
| 値域: | dcat:Distribution |
| RDFプロパティー: | dcat:landingPage |
|---|---|
| 定義: | データセット、その配信および(または)追加情報にアクセスするためにウエブ・ブラウザでナビゲートできるウェブページ。 |
| ~のサブプロパティー: | foaf:page |
| 定義域: | dcat:Dataset |
| 値域: | foaf:Document |
| 使用上の注意: | ランディング・ページを通じてしか配信にアクセスできない場合(つまり、直接的なダウンロードURLが不明)には、配信におけるaccessURLとしてランディング・ページのリンクをコピーすべきです(SHOULD)。(例4.4を参照) |
このクラスでの使用には、access URL、byte size、description、download URL、format、license、media type、release date、rights、title、update dateのプロパティーをお勧めします。
| RDFクラス: | dcat:Distribution |
|---|---|
| 定義: | データセットの特定の利用可能な形式を表します。各データセットは、異なる形式で利用できることがあり、これらの形式は、データセットの異なる形式や、異なるエンドポイントを表す可能性があります。配信の例には、ダウンロード可能なCSVファイル、API、RSSフィードが含まれます。 |
| 使用上の注意: | これは、データセットの一般的な利用可能性を表し、データの実際のアクセス方式に関する情報(つまり、直接ダウンロードなのか、APIなのか、ウェブページを介したものなのか)を意味しません。dcat:downloadURLプロパティーの使用は、直接ダウンロード可能な配信を意味します。 |
| RDFプロパティー: | dct:title |
|---|---|
| 定義: | 配信に与えられた名前。 |
| 値域: | rdfs:Literal |
| RDFプロパティー: | dct:description |
|---|---|
| 定義: | 自由形式のテキストによる配信の説明。 |
| 値域: | rdfs:Literal |
| RDFプロパティー: | dct:issued |
|---|---|
| 定義: | 配信の正式な発行(公開など)の日付。 |
| 値域: | 関連するISO 8601の日付と時間に準拠した文字列を用いてコード化され、適切なXMLスキーマ・データ型[xmlschema-2]を用いて型付けされたrdfs:Literal。 |
| 使用上の注意: | このプロパティーは、判明している最初の発行日を用いて設定すべきです。 |
| 参照: | dataset release date |
| RDFプロパティー: | dct:modified |
|---|---|
| 定義: | 配信が変更、更新、修正された最も最近の日付。 |
| 値域: | 関連するISO 8601の日付と時間に準拠した文字列を用いてコード化され、適切なXMLスキーマ・データ型[xmlschema-2]を用いて型付けされたrdfs:Literal。 |
| 参照: | dataset modification date |
| RDFプロパティー: | dct:license |
|---|---|
| 定義: | これは、配信が利用可能となるライセンス・ドキュメントにリンクします。 |
| 値域: | dct:LicenseDocument |
| 参照: | distribution rights, catalog license |
| RDFプロパティー: | dct:rights |
|---|---|
| 定義: | 配信の内外で保持されている権利に関する情報。 |
| 値域: | dct:RightsStatement |
| 使用上の注意: | dct:rightsのサブプロパティーであるdct:licenseは、配信をライセンス・ドキュメントにリンクするために使用できます。しかし、dct:rightsを用いると、権利情報や帰属などのライセンスを補う他の情報を含むことができる権利ステートメントにリンクできるようになります。 |
| 参照: | distribution license, catalog rights |
| RDFプロパティー: | dcat:accessURL |
|---|---|
| 定義: | データセットの配信にアクセス権を与えるランディング・ページ、フィード、SPARQLエンドポイント、その他の種類の資源。 |
| 定義域: | dcat:Distribution |
| 値域: | rdfs:Resource |
| 使用上の注意: |
|
| 参照 | distribution download URL |
| RDFプロパティー: | dcat:downloadURL |
|---|---|
| 定義: | ある形式のデータセットの配信を含んでいるファイル。 |
| 定義域: | dcat:Distribution |
| 値域: | rdfs:Resource |
| 使用上の注意: | dcat:downloadURLはdcat:accessURLの特定の形式です。しかし、DCATプロファイルが非ダウンロード・ロケーションに対してのみaccessURLを用いる場合には、より強い分離を課すことを望む可能性があるため、この含意を強化しないように、DCATは、dcat:downloadURLをdcat:accessURLのサブプロパティーであると定義しません。 |
| 参照 | distribution access URL |
| RDFプロパティー: | dcat:byteSize |
|---|---|
| 定義: | バイトによる配信のサイズ。 |
| 定義域: | dcat:Distribution |
| 値域: | xsd:decimalと型付けされたrdfs:Literal。 |
| 使用上の注意: | 正確なサイズが不明である場合、サイズは、バイトによる近似値を示すことができます。 |
| RDFプロパティー: | dcat:mediaType |
|---|---|
| 定義: | IANAが定義している配信のメディア・タイプ。 |
| ~のサブプロパティー: | dct:format |
| 定義域: | dcat:Distribution |
| 値域: | dct:MediaTypeOrExtent |
| 使用上の注意: | このプロパティーは、配信のメディア・タイプがIANAで定義されているときに使用すべきで(SHOULD)、そうでない場合には、dct:formatを様々な値と共に使用できます(MAY)。 |
| 参照: | format |
| RDFプロパティー: | dct:format |
|---|---|
| 定義: | 配信のファイル形式。 |
| 値域: | dct:MediaTypeOrExtent |
| 使用上の注意: | 配信のタイプがIANAで定義されているときには、dcat:mediaTypeを使用すべきです(SHOULD)。 |
| RDFクラス: | skos:ConceptScheme |
|---|---|
| 定義: | カタログ内のデータセットのテーマ/カテゴリーを表すために用いられる知識組織化体系(KOS;knowledge organization system)。 |
| 参照: | catalog themes, dataset theme |
| RDFクラス: | skos:Concept |
|---|---|
| 定義: | カタログ内のデータセットを記述するために用いられるカテゴリーまたはテーマ。 |
| 使用上の注意: | それが属している概念スキームを関連付けるためにデータセットを分類するのに用いられるすべてのskos:Conceptでskos:inSchemeかskos:topConceptOfを用いることをお勧めします。この概念スキームは、一般的にdcat:themeTaxonomyを用いて、カタログと関係付けられます。 |
| 参照: | catalog themes, dataset theme |
| RDFクラス: | 人の場合はfoaf:Person、政府機関やその他の実体の場合はfoaf:Organization |
|---|---|
| 使用上の注意: | FOAF[FOAF]は、これらの実体を記述するための十分なプロパティーを提供します。 |
このドキュメントには、Richard Cyganiakからの重要な貢献が含まれています。Richard Cyganiakは、DCATの取り組みを開始した人のうちの1人で、W3Cプロセスによる方法で行われたこの仕様の作成作業に著しく貢献しました。
編集者は、元のDCATの取り組みに対するコメントおよび支援に対し、Vassilios Peristerasに感謝を申し上げたいです。Vassilios Peristerasも、DCAT作成作業を開始した人のうちの1人です。重要なアドバイスとコメントに対し、Rufus Pollockにも感謝を申し上げたいです。
このドキュメントは、Government Linked Data Working Groupの多くのメンバーからのアドバイスの恩恵を受けました。Ghislain Atemezing、Martin Alvarez、Makx Dekkersに特に感謝をせねばなりません。
W3C 2013年12月17日勧告案以後の更新: なし。
W3C 2013年11月5日勧告候補以後の更新:
第2のW3C 2013年8月1日最終草案以後の更新:
W3C 2013年3月12日最終草案以後の更新:
dct:issuedとdct:modifiedのプロパティーの記述を更新dct:rightsを追加dct:issuedとdct:modifiedのプロパティーの記述を更新dct:issuedとdct:modifiedのプロパティーの記述を更新dcat:contactPointを追加dct:issuedとdct:modifiedのプロパティーの記述を更新dct:rightsを追加d